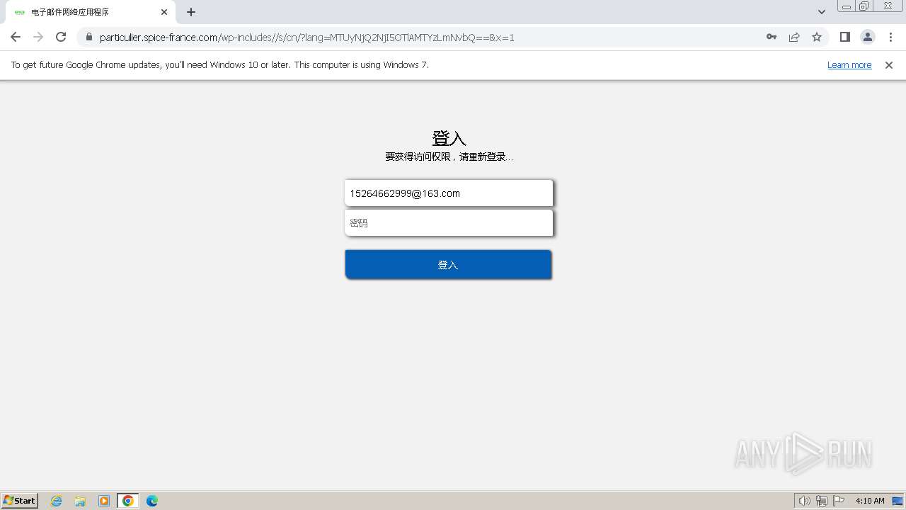
URL:

https://particulier.spice-france.com/wp-includes//s/?email=15264662999@163.com

Full analysis: https://app.any.run/tasks/5dc40fea-655d-4737-b162-1f338886aff7
Verdict: Malicious activity
Analysis date: April 09, 2024, 03:10:20
OS: Windows 7 Professional Service Pack 1 (build: 7601, 32 bit)
Indicators:
MD5:

AA7433F7C23637B5D1A263AE902A4829

SHA1:

3AD1325BA0B4592B01234A6F942C4ADF54A2384C

SHA256:

DF08C8BF74D6691F53E857F3F8E27A6139C9C0C27F7118E0DFB29F22599F8556

SSDEEP:

3:N8AtQemGt5jVUe2xJ5QpccpKI:2AiWPVUfPeyoT

ANY.RUN is an interactive service which provides full access to the guest system. Information in this report could be distorted by user actions and is provided for user acknowledgement as it is. ANY.RUN does not guarantee maliciousness or safety of the content.
  • MALICIOUS

    No malicious indicators.
  • SUSPICIOUS

    No suspicious indicators.
  • INFO

    • Application launched itself

      • chrome.exe (PID: 3956)
Find more information about signature artifacts and mapping to MITRE ATT&CK™ MATRIX at the full report
No Malware configuration.
No data.
screenshotscreenshotscreenshotscreenshotscreenshotscreenshotscreenshot
All screenshots are available in the full report
All screenshots are available in the full report
Total processes
53
Monitored processes
17
Malicious processes
0
Suspicious processes
0

Behavior graph

Click at the process to see the details
start chrome.exe chrome.exe no specs chrome.exe no specs chrome.exe chrome.exe no specs chrome.exe no specs chrome.exe no specs chrome.exe no specs chrome.exe no specs chrome.exe no specs chrome.exe no specs chrome.exe no specs chrome.exe no specs chrome.exe no specs chrome.exe no specs chrome.exe no specs chrome.exe no specs

Process information

PID
CMD
Path
Indicators
Parent process
1020"C:\Program Files\Google\Chrome\Application\chrome.exe" --type=renderer --disable-gpu-compositing --lang=en-US --device-scale-factor=1 --num-raster-threads=2 --enable-main-frame-before-activation --renderer-client-id=11 --mojo-platform-channel-handle=1792 --field-trial-handle=1148,i,10123456420668295677,18249836111230789942,131072 --disable-features=OptimizationGuideModelDownloading,OptimizationHints,OptimizationHintsFetching,OptimizationTargetPrediction /prefetch:1C:\Program Files\Google\Chrome\Application\chrome.exechrome.exe
User:
admin
Company:
Google LLC
Integrity Level:
LOW
Description:
Google Chrome
Exit code:
0
Version:
109.0.5414.120
Modules
Images
c:\program files\google\chrome\application\chrome.exe
c:\windows\system32\ntdll.dll
c:\windows\system32\kernel32.dll
c:\windows\system32\kernelbase.dll
c:\program files\google\chrome\application\109.0.5414.120\chrome_elf.dll
c:\windows\system32\version.dll
c:\windows\system32\msvcrt.dll
c:\windows\system32\api-ms-win-core-synch-l1-2-0.dll
c:\windows\system32\advapi32.dll
c:\windows\system32\sechost.dll
1028"C:\Program Files\Google\Chrome\Application\chrome.exe" --type=utility --utility-sub-type=unzip.mojom.Unzipper --lang=en-US --service-sandbox-type=service --disable-quic --mojo-platform-channel-handle=1712 --field-trial-handle=1148,i,10123456420668295677,18249836111230789942,131072 --disable-features=OptimizationGuideModelDownloading,OptimizationHints,OptimizationHintsFetching,OptimizationTargetPrediction /prefetch:8C:\Program Files\Google\Chrome\Application\chrome.exechrome.exe
User:
admin
Company:
Google LLC
Integrity Level:
LOW
Description:
Google Chrome
Exit code:
0
Version:
109.0.5414.120
Modules
Images
c:\program files\google\chrome\application\chrome.exe
c:\windows\system32\ntdll.dll
c:\windows\system32\kernel32.dll
c:\windows\system32\kernelbase.dll
c:\program files\google\chrome\application\109.0.5414.120\chrome_elf.dll
c:\windows\system32\version.dll
c:\windows\system32\msvcrt.dll
c:\windows\system32\api-ms-win-core-synch-l1-2-0.dll
c:\windows\system32\advapi32.dll
c:\windows\system32\sechost.dll
1348"C:\Program Files\Google\Chrome\Application\chrome.exe" --type=gpu-process --gpu-preferences=UAAAAAAAAADgACAYAAAAAAAAAAAAAAAAAABgAAAAAAAwAAAAAAAAAAAAAAAQAAAAAAAAAAAAAAAAAAAAAAAAAEgAAAAAAAAASAAAAAAAAAAYAAAAAgAAABAAAAAAAAAAGAAAAAAAAAAQAAAAAAAAAAAAAAAOAAAAEAAAAAAAAAABAAAADgAAAAgAAAAAAAAACAAAAAAAAAA= --mojo-platform-channel-handle=1144 --field-trial-handle=1148,i,10123456420668295677,18249836111230789942,131072 --disable-features=OptimizationGuideModelDownloading,OptimizationHints,OptimizationHintsFetching,OptimizationTargetPrediction /prefetch:2C:\Program Files\Google\Chrome\Application\chrome.exechrome.exe
User:
admin
Company:
Google LLC
Integrity Level:
LOW
Description:
Google Chrome
Exit code:
0
Version:
109.0.5414.120
Modules
Images
c:\program files\google\chrome\application\chrome.exe
c:\windows\system32\ntdll.dll
c:\windows\system32\kernel32.dll
c:\windows\system32\kernelbase.dll
c:\program files\google\chrome\application\109.0.5414.120\chrome_elf.dll
c:\windows\system32\version.dll
c:\windows\system32\msvcrt.dll
c:\windows\system32\api-ms-win-core-synch-l1-2-0.dll
c:\windows\system32\advapi32.dll
c:\windows\system32\sechost.dll
1496"C:\Program Files\Google\Chrome\Application\chrome.exe" --type=utility --utility-sub-type=network.mojom.NetworkService --lang=en-US --service-sandbox-type=none --disable-quic --mojo-platform-channel-handle=1260 --field-trial-handle=1148,i,10123456420668295677,18249836111230789942,131072 --disable-features=OptimizationGuideModelDownloading,OptimizationHints,OptimizationHintsFetching,OptimizationTargetPrediction /prefetch:8C:\Program Files\Google\Chrome\Application\chrome.exe
chrome.exe
User:
admin
Company:
Google LLC
Integrity Level:
MEDIUM
Description:
Google Chrome
Version:
109.0.5414.120
Modules
Images
c:\program files\google\chrome\application\chrome.exe
c:\windows\system32\ntdll.dll
c:\windows\system32\kernel32.dll
c:\windows\system32\kernelbase.dll
c:\program files\google\chrome\application\109.0.5414.120\chrome_elf.dll
c:\windows\system32\version.dll
c:\windows\system32\msvcrt.dll
c:\windows\system32\api-ms-win-core-synch-l1-2-0.dll
c:\windows\system32\advapi32.dll
c:\windows\system32\sechost.dll
1692"C:\Program Files\Google\Chrome\Application\chrome.exe" --type=crashpad-handler "--user-data-dir=C:\Users\admin\AppData\Local\Google\Chrome\User Data" /prefetch:7 --monitor-self-annotation=ptype=crashpad-handler "--database=C:\Users\admin\AppData\Local\Google\Chrome\User Data\Crashpad" --url=https://clients2.google.com/cr/report --annotation=channel= --annotation=plat=Win32 --annotation=prod=Chrome --annotation=ver=109.0.5414.120 --initial-client-data=0xc8,0xcc,0xd0,0x9c,0xd4,0x6bcd8b38,0x6bcd8b48,0x6bcd8b54C:\Program Files\Google\Chrome\Application\chrome.exechrome.exe
User:
admin
Company:
Google LLC
Integrity Level:
MEDIUM
Description:
Google Chrome
Version:
109.0.5414.120
Modules
Images
c:\program files\google\chrome\application\chrome.exe
c:\windows\system32\ntdll.dll
c:\windows\system32\kernel32.dll
c:\windows\system32\kernelbase.dll
c:\program files\google\chrome\application\109.0.5414.120\chrome_elf.dll
c:\windows\system32\version.dll
c:\windows\system32\msvcrt.dll
c:\windows\system32\api-ms-win-core-synch-l1-2-0.dll
c:\windows\system32\advapi32.dll
c:\windows\system32\sechost.dll
1860"C:\Program Files\Google\Chrome\Application\chrome.exe" --type=renderer --first-renderer-process --lang=en-US --device-scale-factor=1 --num-raster-threads=2 --enable-main-frame-before-activation --renderer-client-id=6 --mojo-platform-channel-handle=2004 --field-trial-handle=1148,i,10123456420668295677,18249836111230789942,131072 --disable-features=OptimizationGuideModelDownloading,OptimizationHints,OptimizationHintsFetching,OptimizationTargetPrediction /prefetch:1C:\Program Files\Google\Chrome\Application\chrome.exechrome.exe
User:
admin
Company:
Google LLC
Integrity Level:
LOW
Description:
Google Chrome
Version:
109.0.5414.120
Modules
Images
c:\program files\google\chrome\application\chrome.exe
c:\windows\system32\ntdll.dll
c:\windows\system32\kernel32.dll
c:\windows\system32\kernelbase.dll
c:\program files\google\chrome\application\109.0.5414.120\chrome_elf.dll
c:\windows\system32\version.dll
c:\windows\system32\msvcrt.dll
c:\windows\system32\api-ms-win-core-synch-l1-2-0.dll
c:\windows\system32\advapi32.dll
c:\windows\system32\sechost.dll
1972"C:\Program Files\Google\Chrome\Application\chrome.exe" --type=utility --utility-sub-type=storage.mojom.StorageService --lang=en-US --service-sandbox-type=service --disable-quic --mojo-platform-channel-handle=1496 --field-trial-handle=1148,i,10123456420668295677,18249836111230789942,131072 --disable-features=OptimizationGuideModelDownloading,OptimizationHints,OptimizationHintsFetching,OptimizationTargetPrediction /prefetch:8C:\Program Files\Google\Chrome\Application\chrome.exechrome.exe
User:
admin
Company:
Google LLC
Integrity Level:
LOW
Description:
Google Chrome
Version:
109.0.5414.120
Modules
Images
c:\program files\google\chrome\application\chrome.exe
c:\windows\system32\ntdll.dll
c:\windows\system32\kernel32.dll
c:\windows\system32\kernelbase.dll
c:\program files\google\chrome\application\109.0.5414.120\chrome_elf.dll
c:\windows\system32\version.dll
c:\windows\system32\msvcrt.dll
c:\windows\system32\api-ms-win-core-synch-l1-2-0.dll
c:\windows\system32\advapi32.dll
c:\windows\system32\sechost.dll
2028"C:\Program Files\Google\Chrome\Application\chrome.exe" --type=utility --utility-sub-type=unzip.mojom.Unzipper --lang=en-US --service-sandbox-type=service --disable-quic --mojo-platform-channel-handle=2060 --field-trial-handle=1148,i,10123456420668295677,18249836111230789942,131072 --disable-features=OptimizationGuideModelDownloading,OptimizationHints,OptimizationHintsFetching,OptimizationTargetPrediction /prefetch:8C:\Program Files\Google\Chrome\Application\chrome.exechrome.exe
User:
admin
Company:
Google LLC
Integrity Level:
LOW
Description:
Google Chrome
Exit code:
0
Version:
109.0.5414.120
Modules
Images
c:\program files\google\chrome\application\chrome.exe
c:\windows\system32\ntdll.dll
c:\windows\system32\kernel32.dll
c:\windows\system32\kernelbase.dll
c:\program files\google\chrome\application\109.0.5414.120\chrome_elf.dll
c:\windows\system32\version.dll
c:\windows\system32\msvcrt.dll
c:\windows\system32\api-ms-win-core-synch-l1-2-0.dll
c:\windows\system32\advapi32.dll
c:\windows\system32\sechost.dll
2404"C:\Program Files\Google\Chrome\Application\chrome.exe" --type=renderer --disable-gpu-compositing --lang=en-US --device-scale-factor=1 --num-raster-threads=2 --enable-main-frame-before-activation --renderer-client-id=10 --mojo-platform-channel-handle=1056 --field-trial-handle=1148,i,10123456420668295677,18249836111230789942,131072 --disable-features=OptimizationGuideModelDownloading,OptimizationHints,OptimizationHintsFetching,OptimizationTargetPrediction /prefetch:1C:\Program Files\Google\Chrome\Application\chrome.exechrome.exe
User:
admin
Company:
Google LLC
Integrity Level:
LOW
Description:
Google Chrome
Exit code:
0
Version:
109.0.5414.120
Modules
Images
c:\program files\google\chrome\application\chrome.exe
c:\windows\system32\ntdll.dll
c:\windows\system32\kernel32.dll
c:\windows\system32\kernelbase.dll
c:\program files\google\chrome\application\109.0.5414.120\chrome_elf.dll
c:\windows\system32\version.dll
c:\windows\system32\msvcrt.dll
c:\windows\system32\api-ms-win-core-synch-l1-2-0.dll
c:\windows\system32\advapi32.dll
c:\windows\system32\sechost.dll
2832"C:\Program Files\Google\Chrome\Application\chrome.exe" --type=renderer --lang=en-US --device-scale-factor=1 --num-raster-threads=2 --enable-main-frame-before-activation --renderer-client-id=5 --mojo-platform-channel-handle=2020 --field-trial-handle=1148,i,10123456420668295677,18249836111230789942,131072 --disable-features=OptimizationGuideModelDownloading,OptimizationHints,OptimizationHintsFetching,OptimizationTargetPrediction /prefetch:1C:\Program Files\Google\Chrome\Application\chrome.exechrome.exe
User:
admin
Company:
Google LLC
Integrity Level:
LOW
Description:
Google Chrome
Exit code:
0
Version:
109.0.5414.120
Modules
Images
c:\program files\google\chrome\application\chrome.exe
c:\windows\system32\ntdll.dll
c:\windows\system32\kernel32.dll
c:\windows\system32\kernelbase.dll
c:\program files\google\chrome\application\109.0.5414.120\chrome_elf.dll
c:\windows\system32\version.dll
c:\windows\system32\msvcrt.dll
c:\windows\system32\api-ms-win-core-synch-l1-2-0.dll
c:\windows\system32\advapi32.dll
c:\windows\system32\sechost.dll
Total events
3 711
Read events
3 658
Write events
52
Delete events
1

Modification events

(PID) Process:(3956) chrome.exeKey:HKEY_CURRENT_USER\Software\Google\Chrome\BLBeacon
Operation:writeName:failed_count
Value:
0
(PID) Process:(3956) chrome.exeKey:HKEY_CURRENT_USER\Software\Google\Chrome\BLBeacon
Operation:writeName:state
Value:
2
(PID) Process:(3956) chrome.exeKey:HKEY_CURRENT_USER\Software\Google\Chrome\ThirdParty
Operation:writeName:StatusCodes
Value:
(PID) Process:(3956) chrome.exeKey:HKEY_CURRENT_USER\Software\Google\Chrome\ThirdParty
Operation:writeName:StatusCodes
Value:
01000000
(PID) Process:(3956) chrome.exeKey:HKEY_CURRENT_USER\Software\Google\Chrome\BLBeacon
Operation:writeName:state
Value:
1
(PID) Process:(3956) chrome.exeKey:HKEY_CURRENT_USER\Software\Google\Update\ClientState\{8A69D345-D564-463c-AFF1-A69D9E530F96}
Operation:writeName:dr
Value:
1
(PID) Process:(3956) chrome.exeKey:HKEY_CURRENT_USER\Software\Google\Chrome\StabilityMetrics
Operation:writeName:user_experience_metrics.stability.exited_cleanly
Value:
0
(PID) Process:(3956) chrome.exeKey:HKEY_CURRENT_USER\Software\Google\Chrome
Operation:writeName:UsageStatsInSample
Value:
0
(PID) Process:(3956) chrome.exeKey:HKEY_LOCAL_MACHINE\SOFTWARE\Google\Update\ClientStateMedium\{8A69D345-D564-463C-AFF1-A69D9E530F96}
Operation:writeName:usagestats
Value:
0
(PID) Process:(3956) chrome.exeKey:HKEY_CURRENT_USER\Software\Google\Update\ClientState\{8A69D345-D564-463c-AFF1-A69D9E530F96}
Operation:writeName:metricsid
Value:
Executable files
1
Suspicious files
20
Text files
41
Unknown types
8

Dropped files

PID
Process
Filename
Type
3956chrome.exeC:\Users\admin\AppData\Local\Google\Chrome\User Data\Crashpad\settings.datbinary
MD5:
SHA256:
3956chrome.exeC:\Users\admin\AppData\Local\Google\Chrome\User Data\Variationsbinary
MD5:
SHA256:
3956chrome.exeC:\Users\admin\AppData\Local\Google\Chrome\User Data\Last Versiontext
MD5:
SHA256:
3956chrome.exeC:\Users\admin\AppData\Local\Google\Chrome\User Data\Default\Site Characteristics Database\LOG.old~RF18218d.TMPtext
MD5:
SHA256:
3956chrome.exeC:\Users\admin\AppData\Local\Google\Chrome\User Data\Default\Site Characteristics Database\LOG.oldtext
MD5:
SHA256:
3956chrome.exeC:\Users\admin\AppData\Local\Google\Chrome\User Data\Default\commerce_subscription_db\LOG.old~RF1821ac.TMP
MD5:
SHA256:
3956chrome.exeC:\Users\admin\AppData\Local\Google\Chrome\User Data\Default\commerce_subscription_db\LOG.old
MD5:
SHA256:
3956chrome.exeC:\Users\admin\AppData\Local\Google\Chrome\User Data\Default\Sync Data\LevelDB\LOG.old~RF18219c.TMPtext
MD5:
SHA256:
3956chrome.exeC:\Users\admin\AppData\Local\Google\Chrome\User Data\Default\Sync Data\LevelDB\LOG.oldtext
MD5:
SHA256:
3956chrome.exeC:\Users\admin\AppData\Local\Google\Chrome\User Data\Default\e14ca8f0-ea83-4c04-a92b-432f831c0598.tmpbinary
MD5:
SHA256:
Download PCAP, analyze network streams, HTTP content and a lot more at the full report
HTTP(S) requests
14
TCP/UDP connections
28
DNS requests
17
Threats
0

HTTP requests

PID
Process
Method
HTTP Code
IP
URL
CN
Type
Size
Reputation
856
svchost.exe
HEAD
200
34.104.35.123:80
http://edgedl.me.gvt1.com/edgedl/release2/chrome_component/acezyjyt2fp2x53dhyqbvt3gxdlq_63/khaoiebndkojlmppeemjhbpbandiljpe_63_win_pz5ggrx6ddtwepg55hf2663jnu.crx3
unknown
unknown
856
svchost.exe
GET
206
34.104.35.123:80
http://edgedl.me.gvt1.com/edgedl/release2/chrome_component/acrrjrtstsrdqbqngfy4no7ncvra_3025/jflookgnkcckhobaglndicnbbgbonegd_3025_all_njl5k6kgrv5mopbl3zmgu2zyle.crx3
unknown
unknown
856
svchost.exe
HEAD
200
34.104.35.123:80
http://edgedl.me.gvt1.com/edgedl/release2/chrome_component/acrrjrtstsrdqbqngfy4no7ncvra_3025/jflookgnkcckhobaglndicnbbgbonegd_3025_all_njl5k6kgrv5mopbl3zmgu2zyle.crx3
unknown
unknown
856
svchost.exe
GET
200
34.104.35.123:80
http://edgedl.me.gvt1.com/edgedl/release2/chrome_component/acezyjyt2fp2x53dhyqbvt3gxdlq_63/khaoiebndkojlmppeemjhbpbandiljpe_63_win_pz5ggrx6ddtwepg55hf2663jnu.crx3
unknown
unknown
856
svchost.exe
GET
206
34.104.35.123:80
http://edgedl.me.gvt1.com/edgedl/release2/chrome_component/acrrjrtstsrdqbqngfy4no7ncvra_3025/jflookgnkcckhobaglndicnbbgbonegd_3025_all_njl5k6kgrv5mopbl3zmgu2zyle.crx3
unknown
unknown
856
svchost.exe
GET
206
34.104.35.123:80
http://edgedl.me.gvt1.com/edgedl/release2/chrome_component/acrrjrtstsrdqbqngfy4no7ncvra_3025/jflookgnkcckhobaglndicnbbgbonegd_3025_all_njl5k6kgrv5mopbl3zmgu2zyle.crx3
unknown
unknown
856
svchost.exe
GET
206
34.104.35.123:80
http://edgedl.me.gvt1.com/edgedl/release2/chrome_component/acrrjrtstsrdqbqngfy4no7ncvra_3025/jflookgnkcckhobaglndicnbbgbonegd_3025_all_njl5k6kgrv5mopbl3zmgu2zyle.crx3
unknown
unknown
856
svchost.exe
GET
206
34.104.35.123:80
http://edgedl.me.gvt1.com/edgedl/release2/chrome_component/acrrjrtstsrdqbqngfy4no7ncvra_3025/jflookgnkcckhobaglndicnbbgbonegd_3025_all_njl5k6kgrv5mopbl3zmgu2zyle.crx3
unknown
unknown
856
svchost.exe
HEAD
200
34.104.35.123:80
http://edgedl.me.gvt1.com/edgedl/release2/chrome_component/acs7jwb4vh357wtsxdlrthyegyqq_2023.11.27.1202/ggkkehgbnfjpeggfpleeakpidbkibbmn_2023.11.27.1202_all_admxda2vchtoykhnnwzdlbnqqt6a.crx3
unknown
unknown
856
svchost.exe
GET
200
34.104.35.123:80
http://edgedl.me.gvt1.com/edgedl/release2/chrome_component/acs7jwb4vh357wtsxdlrthyegyqq_2023.11.27.1202/ggkkehgbnfjpeggfpleeakpidbkibbmn_2023.11.27.1202_all_admxda2vchtoykhnnwzdlbnqqt6a.crx3
unknown
unknown
Download PCAP, analyze network streams, HTTP content and a lot more at the full report

Connections

PID
Process
IP
Domain
ASN
CN
Reputation
4
System
192.168.100.255:137
whitelisted
4
System
192.168.100.255:138
whitelisted
1080
svchost.exe
224.0.0.252:5355
unknown
1496
chrome.exe
51.91.236.193:443
particulier.spice-france.com
OVH SAS
FR
unknown
3956
chrome.exe
239.255.255.250:1900
unknown
1496
chrome.exe
142.250.110.84:443
accounts.google.com
GOOGLE
US
unknown
1496
chrome.exe
142.250.186.170:443
content-autofill.googleapis.com
GOOGLE
US
whitelisted
3956
chrome.exe
224.0.0.251:5353
unknown
1496
chrome.exe
142.250.185.228:443
www.google.com
GOOGLE
US
whitelisted
1496
chrome.exe
123.58.180.7:80
163.com
NetEase Building No.16 Ke Yun Road
CN
unknown

DNS requests

Domain
IP
Reputation
particulier.spice-france.com
  • 51.91.236.193
unknown
accounts.google.com
  • 142.250.110.84
shared
content-autofill.googleapis.com
  • 142.250.186.170
  • 216.58.206.42
  • 142.250.184.202
  • 142.250.186.106
  • 142.250.185.74
  • 172.217.18.10
  • 142.250.185.138
  • 142.250.185.106
  • 142.250.181.234
  • 142.250.186.42
  • 142.250.186.138
  • 142.250.186.74
  • 172.217.16.138
  • 172.217.16.202
  • 142.250.185.170
  • 216.58.212.170
whitelisted
www.google.com
  • 142.250.185.228
whitelisted
163.com
  • 123.58.180.7
  • 123.58.180.8
malicious
www.googleapis.com
  • 172.217.16.202
  • 172.217.18.10
  • 216.58.212.170
  • 142.250.184.234
  • 142.250.184.202
  • 142.250.186.74
  • 142.250.186.106
  • 142.250.181.234
  • 142.250.74.202
  • 142.250.185.202
  • 142.250.186.170
  • 142.250.186.42
  • 172.217.16.138
  • 142.250.186.138
  • 172.217.18.106
  • 216.58.206.42
whitelisted
update.googleapis.com
  • 172.217.18.3
whitelisted
edgedl.me.gvt1.com
  • 34.104.35.123
whitelisted
clients1.google.com
  • 172.217.18.14
whitelisted

Threats

No threats detected
No debug info