URL:

https://chrome.google.com/webstore/detail/vpn-proxy-master/lnfdmdhmfbimhhpaeocncdlhiodoblbd

Full analysis: https://app.any.run/tasks/509eec86-b442-4c39-9599-1a42e9c817bd
Verdict: Malicious activity
Analysis date: March 28, 2020, 10:07:29
OS: Windows 7 Professional Service Pack 1 (build: 7601, 32 bit)
Indicators:
MD5:

9C8032601DB4EABE9941F051D3DFB830

SHA1:

4FB9CC00B2C4239D4A14E9547E8B74D2DF432409

SHA256:

4A11E6A520F3F344E7D0645AFAFEE25C9FE475BFFE35A44A96BA2BF8FAB7FB05

SSDEEP:

3:N8Qa9t3u0A2RKelJWYIBSOBIIvxfBKpHB:2Qa9c01RneBSuIefB4h

ANY.RUN is an interactive service which provides full access to the guest system. Information in this report could be distorted by user actions and is provided for user acknowledgement as it is. ANY.RUN does not guarantee maliciousness or safety of the content.
  • MALICIOUS

    • Application was dropped or rewritten from another process

      • HTTPDebuggerSvc.exe (PID: 3344)
      • HTTPDebuggerSvc.exe (PID: 3964)
      • certutil.exe (PID: 2052)
      • HTTPDebuggerUI.exe (PID: 3240)
    • Loads dropped or rewritten executable

      • HTTPDebuggerUI.exe (PID: 3240)
      • MsiExec.exe (PID: 2764)
      • certutil.exe (PID: 2052)
    • Changes settings of System certificates

      • HTTPDebuggerSvc.exe (PID: 3344)
  • SUSPICIOUS

    • Starts Microsoft Installer

      • chrome.exe (PID: 2728)
    • Executed as Windows Service

      • vssvc.exe (PID: 3828)
      • HTTPDebuggerSvc.exe (PID: 3344)
    • Executable content was dropped or overwritten

      • msiexec.exe (PID: 2668)
      • msiexec.exe (PID: 576)
      • HTTPDebuggerSvc.exe (PID: 3344)
    • Creates COM task schedule object

      • MsiExec.exe (PID: 2764)
    • Creates files in the program directory

      • HTTPDebuggerSvc.exe (PID: 3344)
    • Creates or modifies windows services

      • HTTPDebuggerSvc.exe (PID: 3344)
    • Creates files in the driver directory

      • HTTPDebuggerSvc.exe (PID: 3344)
    • Reads internet explorer settings

      • HTTPDebuggerUI.exe (PID: 3240)
    • Creates files in the Windows directory

      • HTTPDebuggerSvc.exe (PID: 3344)
    • Reads Internet Cache Settings

      • HTTPDebuggerUI.exe (PID: 3240)
    • Modifies files in Chrome extension folder

      • chrome.exe (PID: 3688)
    • Connects to server without host name

      • chrome.exe (PID: 3260)
  • INFO

    • Reads settings of System Certificates

      • chrome.exe (PID: 2728)
      • HTTPDebuggerUI.exe (PID: 3240)
      • HTTPDebuggerSvc.exe (PID: 3344)
    • Application launched itself

      • chrome.exe (PID: 2728)
      • msiexec.exe (PID: 2668)
      • chrome.exe (PID: 3688)
    • Reads the hosts file

      • chrome.exe (PID: 2728)
      • chrome.exe (PID: 3840)
      • chrome.exe (PID: 3688)
      • chrome.exe (PID: 3260)
    • Loads dropped or rewritten executable

      • MsiExec.exe (PID: 2072)
      • MsiExec.exe (PID: 3356)
    • Low-level read access rights to disk partition

      • vssvc.exe (PID: 3828)
    • Searches for installed software

      • msiexec.exe (PID: 2668)
    • Creates files in the program directory

      • msiexec.exe (PID: 2668)
    • Reads Internet Cache Settings

      • chrome.exe (PID: 2728)
      • chrome.exe (PID: 3688)
    • Creates a software uninstall entry

      • msiexec.exe (PID: 2668)
    • Manual execution by user

      • chrome.exe (PID: 3688)
Find more information about signature artifacts and mapping to MITRE ATT&CK™ MATRIX at the full report
No Malware configuration.
No data.
screenshotscreenshotscreenshotscreenshotscreenshotscreenshotscreenshotscreenshotscreenshotscreenshotscreenshotscreenshotscreenshotscreenshotscreenshotscreenshotscreenshotscreenshotscreenshotscreenshotscreenshotscreenshotscreenshotscreenshotscreenshotscreenshotscreenshotscreenshotscreenshotscreenshotscreenshotscreenshotscreenshotscreenshotscreenshotscreenshotscreenshotscreenshotscreenshotscreenshotscreenshotscreenshotscreenshotscreenshotscreenshotscreenshotscreenshotscreenshotscreenshotscreenshotscreenshotscreenshotscreenshotscreenshotscreenshotscreenshotscreenshotscreenshotscreenshotscreenshotscreenshotscreenshotscreenshotscreenshotscreenshotscreenshotscreenshotscreenshotscreenshotscreenshotscreenshotscreenshotscreenshotscreenshotscreenshotscreenshotscreenshotscreenshotscreenshotscreenshotscreenshotscreenshotscreenshotscreenshotscreenshotscreenshotscreenshotscreenshotscreenshotscreenshotscreenshotscreenshotscreenshotscreenshotscreenshotscreenshotscreenshotscreenshotscreenshotscreenshotscreenshotscreenshotscreenshotscreenshotscreenshotscreenshotscreenshotscreenshotscreenshotscreenshotscreenshotscreenshotscreenshotscreenshotscreenshotscreenshotscreenshotscreenshotscreenshotscreenshotscreenshotscreenshotscreenshotscreenshotscreenshotscreenshotscreenshotscreenshotscreenshotscreenshotscreenshotscreenshotscreenshotscreenshotscreenshotscreenshotscreenshotscreenshotscreenshotscreenshotscreenshotscreenshotscreenshotscreenshotscreenshotscreenshotscreenshotscreenshotscreenshotscreenshotscreenshotscreenshotscreenshotscreenshotscreenshotscreenshotscreenshotscreenshotscreenshotscreenshotscreenshotscreenshotscreenshotscreenshotscreenshotscreenshotscreenshotscreenshotscreenshotscreenshotscreenshotscreenshot
All screenshots are available in the full report
All screenshots are available in the full report
Total processes
119
Monitored processes
75
Malicious processes
4
Suspicious processes
1

Behavior graph

Click at the process to see the details
start drop and start chrome.exe chrome.exe no specs chrome.exe no specs chrome.exe no specs chrome.exe chrome.exe no specs chrome.exe no specs chrome.exe no specs chrome.exe no specs chrome.exe no specs chrome.exe no specs chrome.exe no specs chrome.exe no specs chrome.exe no specs chrome.exe no specs chrome.exe no specs chrome.exe no specs chrome.exe no specs chrome.exe no specs chrome.exe no specs chrome.exe no specs chrome.exe no specs chrome.exe no specs chrome.exe no specs chrome.exe no specs chrome.exe no specs msiexec.exe msiexec.exe msiexec.exe no specs vssvc.exe no specs msiexec.exe no specs msiexec.exe no specs httpdebuggersvc.exe httpdebuggersvc.exe no specs httpdebuggerui.exe certutil.exe no specs chrome.exe chrome.exe no specs chrome.exe no specs chrome.exe no specs chrome.exe chrome.exe no specs chrome.exe no specs chrome.exe no specs chrome.exe no specs chrome.exe no specs chrome.exe no specs chrome.exe no specs chrome.exe no specs chrome.exe no specs chrome.exe no specs chrome.exe no specs chrome.exe no specs chrome.exe no specs chrome.exe no specs chrome.exe no specs chrome.exe no specs chrome.exe no specs chrome.exe no specs chrome.exe no specs chrome.exe no specs chrome.exe no specs chrome.exe no specs chrome.exe no specs chrome.exe no specs chrome.exe no specs chrome.exe no specs chrome.exe no specs chrome.exe no specs chrome.exe no specs chrome.exe no specs chrome.exe no specs chrome.exe no specs chrome.exe no specs chrome.exe no specs

Process information

PID
CMD
Path
Indicators
Parent process
304"C:\Program Files\Google\Chrome\Application\chrome.exe" --type=renderer --field-trial-handle=1020,11451405413049679662,10144588660632284329,131072 --enable-features=PasswordImport --disable-gpu-compositing --lang=en-US --enable-offline-auto-reload --enable-offline-auto-reload-visible-only --device-scale-factor=1 --num-raster-threads=2 --enable-main-frame-before-activation --service-request-channel-token=17487081207851795304 --renderer-client-id=34 --no-v8-untrusted-code-mitigations --mojo-platform-channel-handle=1848 /prefetch:1C:\Program Files\Google\Chrome\Application\chrome.exechrome.exe
User:
admin
Company:
Google LLC
Integrity Level:
LOW
Description:
Google Chrome
Exit code:
0
Version:
75.0.3770.100
Modules
Images
c:\program files\google\chrome\application\chrome.exe
c:\systemroot\system32\ntdll.dll
c:\windows\system32\kernel32.dll
c:\windows\system32\kernelbase.dll
c:\program files\google\chrome\application\75.0.3770.100\chrome_elf.dll
c:\windows\system32\version.dll
c:\windows\system32\msvcrt.dll
c:\windows\system32\shell32.dll
c:\windows\system32\shlwapi.dll
c:\windows\system32\gdi32.dll
552"C:\Program Files\Google\Chrome\Application\chrome.exe" --type=utility --field-trial-handle=1020,11451405413049679662,10144588660632284329,131072 --enable-features=PasswordImport --lang=en-US --service-sandbox-type=utility --service-request-channel-token=16271717134487046093 --mojo-platform-channel-handle=3388 --ignored=" --type=renderer " /prefetch:8C:\Program Files\Google\Chrome\Application\chrome.exechrome.exe
User:
admin
Company:
Google LLC
Integrity Level:
LOW
Description:
Google Chrome
Exit code:
0
Version:
75.0.3770.100
Modules
Images
c:\program files\google\chrome\application\chrome.exe
c:\systemroot\system32\ntdll.dll
c:\windows\system32\kernel32.dll
c:\windows\system32\kernelbase.dll
c:\program files\google\chrome\application\75.0.3770.100\chrome_elf.dll
c:\windows\system32\version.dll
c:\windows\system32\msvcrt.dll
c:\windows\system32\shell32.dll
c:\windows\system32\shlwapi.dll
c:\windows\system32\gdi32.dll
576"C:\Windows\System32\msiexec.exe" /i "C:\Users\admin\Downloads\HTTPDebuggerPro.msi" C:\Windows\System32\msiexec.exe
chrome.exe
User:
admin
Company:
Microsoft Corporation
Integrity Level:
MEDIUM
Description:
Windows® installer
Exit code:
0
Version:
5.0.7600.16385 (win7_rtm.090713-1255)
Modules
Images
c:\windows\system32\msiexec.exe
c:\systemroot\system32\ntdll.dll
c:\windows\system32\kernel32.dll
c:\windows\system32\kernelbase.dll
c:\windows\system32\advapi32.dll
c:\windows\system32\msvcrt.dll
c:\windows\system32\sechost.dll
c:\windows\system32\rpcrt4.dll
c:\windows\system32\user32.dll
c:\windows\system32\gdi32.dll
984"C:\Program Files\Google\Chrome\Application\chrome.exe" --type=crashpad-handler "--user-data-dir=C:\Users\admin\AppData\Local\Google\Chrome\User Data" /prefetch:7 --monitor-self-annotation=ptype=crashpad-handler "--database=C:\Users\admin\AppData\Local\Google\Chrome\User Data\Crashpad" "--metrics-dir=C:\Users\admin\AppData\Local\Google\Chrome\User Data" --url=https://clients2.google.com/cr/report --annotation=channel= --annotation=plat=Win32 --annotation=prod=Chrome --annotation=ver=75.0.3770.100 --initial-client-data=0x7c,0x80,0x84,0x78,0x88,0x6fa8a9d0,0x6fa8a9e0,0x6fa8a9ecC:\Program Files\Google\Chrome\Application\chrome.exechrome.exe
User:
admin
Company:
Google LLC
Integrity Level:
MEDIUM
Description:
Google Chrome
Exit code:
0
Version:
75.0.3770.100
Modules
Images
c:\program files\google\chrome\application\chrome.exe
c:\systemroot\system32\ntdll.dll
c:\windows\system32\kernel32.dll
c:\windows\system32\kernelbase.dll
c:\program files\google\chrome\application\75.0.3770.100\chrome_elf.dll
c:\windows\system32\version.dll
c:\windows\system32\msvcrt.dll
c:\windows\system32\shell32.dll
c:\windows\system32\shlwapi.dll
c:\windows\system32\gdi32.dll
1536"C:\Program Files\Google\Chrome\Application\chrome.exe" --type=crashpad-handler "--user-data-dir=C:\Users\admin\AppData\Local\Google\Chrome\User Data" /prefetch:7 --monitor-self-annotation=ptype=crashpad-handler "--database=C:\Users\admin\AppData\Local\Google\Chrome\User Data\Crashpad" "--metrics-dir=C:\Users\admin\AppData\Local\Google\Chrome\User Data" --url=https://clients2.google.com/cr/report --annotation=channel= --annotation=plat=Win32 --annotation=prod=Chrome --annotation=ver=75.0.3770.100 --initial-client-data=0x7c,0x80,0x84,0x78,0x88,0x6ebaa9d0,0x6ebaa9e0,0x6ebaa9ecC:\Program Files\Google\Chrome\Application\chrome.exechrome.exe
User:
admin
Company:
Google LLC
Integrity Level:
MEDIUM
Description:
Google Chrome
Exit code:
0
Version:
75.0.3770.100
Modules
Images
c:\program files\google\chrome\application\chrome.exe
c:\systemroot\system32\ntdll.dll
c:\windows\system32\kernel32.dll
c:\windows\system32\kernelbase.dll
c:\program files\google\chrome\application\75.0.3770.100\chrome_elf.dll
c:\windows\system32\version.dll
c:\windows\system32\msvcrt.dll
c:\windows\system32\shell32.dll
c:\windows\system32\shlwapi.dll
c:\windows\system32\gdi32.dll
1828"C:\Program Files\Google\Chrome\Application\chrome.exe" --type=gpu-process --field-trial-handle=1020,11451405413049679662,10144588660632284329,131072 --enable-features=PasswordImport --disable-gpu-sandbox --use-gl=disabled --gpu-preferences=KAAAAAAAAADgAAAgAQAAAAAAAAAAAGAAAAAAAAAAAAAIAAAAAAAAACgAAAAEAAAAIAAAAAAAAAAoAAAAAAAAADAAAAAAAAAAOAAAAAAAAAAQAAAAAAAAAAAAAAAFAAAAEAAAAAAAAAAAAAAABgAAABAAAAAAAAAAAQAAAAUAAAAQAAAAAAAAAAEAAAAGAAAA --service-request-channel-token=11399555585329207819 --mojo-platform-channel-handle=3368 /prefetch:2C:\Program Files\Google\Chrome\Application\chrome.exechrome.exe
User:
admin
Company:
Google LLC
Integrity Level:
MEDIUM
Description:
Google Chrome
Exit code:
0
Version:
75.0.3770.100
Modules
Images
c:\program files\google\chrome\application\chrome.exe
c:\systemroot\system32\ntdll.dll
c:\windows\system32\kernel32.dll
c:\windows\system32\kernelbase.dll
c:\program files\google\chrome\application\75.0.3770.100\chrome_elf.dll
c:\windows\system32\version.dll
c:\windows\system32\msvcrt.dll
c:\windows\system32\shell32.dll
c:\windows\system32\shlwapi.dll
c:\windows\system32\gdi32.dll
2052nss\certutil -A -t "TCu" -i "C:\ProgramData\HTTPDebuggerPro\Cert\SSL\HTTP DEBUGGER CA for DEBUG ONLY 2.cer" -n "HTTP DEBUGGER CA for DEBUG ONLY 2" -d sql:"C:\Users\admin\AppData\Roaming\Mozilla\Firefox\Profiles\QLDYZ5~1.DEF"-f pwfileC:\Program Files\HTTPDebuggerPro\nss\certutil.exeHTTPDebuggerSvc.exe
User:
SYSTEM
Integrity Level:
SYSTEM
Exit code:
255
Modules
Images
c:\program files\httpdebuggerpro\nss\certutil.exe
c:\systemroot\system32\ntdll.dll
c:\windows\system32\kernel32.dll
c:\windows\system32\kernelbase.dll
c:\program files\httpdebuggerpro\nss\nssutil3.dll
c:\program files\httpdebuggerpro\nss\libplc4.dll
c:\program files\httpdebuggerpro\nss\libnspr4.dll
c:\windows\system32\advapi32.dll
c:\windows\system32\msvcrt.dll
c:\windows\system32\sechost.dll
2072C:\Windows\system32\MsiExec.exe -Embedding CE81DE42F32254320E5785595B85DB96 CC:\Windows\system32\MsiExec.exemsiexec.exe
User:
admin
Company:
Microsoft Corporation
Integrity Level:
MEDIUM
Description:
Windows® installer
Exit code:
0
Version:
5.0.7600.16385 (win7_rtm.090713-1255)
Modules
Images
c:\windows\system32\msiexec.exe
c:\systemroot\system32\ntdll.dll
c:\windows\system32\kernel32.dll
c:\windows\system32\kernelbase.dll
c:\windows\system32\advapi32.dll
c:\windows\system32\msvcrt.dll
c:\windows\system32\sechost.dll
c:\windows\system32\rpcrt4.dll
c:\windows\system32\user32.dll
c:\windows\system32\gdi32.dll
2248"C:\Program Files\Google\Chrome\Application\chrome.exe" --type=utility --field-trial-handle=1020,11451405413049679662,10144588660632284329,131072 --enable-features=PasswordImport --lang=en-US --service-sandbox-type=utility --service-request-channel-token=11300498712711085231 --mojo-platform-channel-handle=3444 --ignored=" --type=renderer " /prefetch:8C:\Program Files\Google\Chrome\Application\chrome.exechrome.exe
User:
admin
Company:
Google LLC
Integrity Level:
LOW
Description:
Google Chrome
Exit code:
0
Version:
75.0.3770.100
Modules
Images
c:\program files\google\chrome\application\chrome.exe
c:\systemroot\system32\ntdll.dll
c:\windows\system32\kernel32.dll
c:\windows\system32\kernelbase.dll
c:\program files\google\chrome\application\75.0.3770.100\chrome_elf.dll
c:\windows\system32\version.dll
c:\windows\system32\msvcrt.dll
c:\windows\system32\shell32.dll
c:\windows\system32\shlwapi.dll
c:\windows\system32\gdi32.dll
2312"C:\Program Files\Google\Chrome\Application\chrome.exe" --type=gpu-process --field-trial-handle=1016,18350942100763925543,16895672770203215882,131072 --enable-features=PasswordImport --disable-gpu-sandbox --use-gl=disabled --gpu-preferences=KAAAAAAAAADgAAAgAQAAAAAAAAAAAGAAAAAAAAAAAAAIAAAAAAAAACgAAAAEAAAAIAAAAAAAAAAoAAAAAAAAADAAAAAAAAAAOAAAAAAAAAAQAAAAAAAAAAAAAAAFAAAAEAAAAAAAAAAAAAAABgAAABAAAAAAAAAAAQAAAAUAAAAQAAAAAAAAAAEAAAAGAAAA --service-request-channel-token=4421349305588361159 --mojo-platform-channel-handle=4100 /prefetch:2C:\Program Files\Google\Chrome\Application\chrome.exechrome.exe
User:
admin
Company:
Google LLC
Integrity Level:
MEDIUM
Description:
Google Chrome
Exit code:
0
Version:
75.0.3770.100
Modules
Images
c:\program files\google\chrome\application\chrome.exe
c:\systemroot\system32\ntdll.dll
c:\windows\system32\kernel32.dll
c:\windows\system32\kernelbase.dll
c:\program files\google\chrome\application\75.0.3770.100\chrome_elf.dll
c:\windows\system32\version.dll
c:\windows\system32\msvcrt.dll
c:\windows\system32\shell32.dll
c:\windows\system32\shlwapi.dll
c:\windows\system32\gdi32.dll
Total events
2 539
Read events
1 864
Write events
648
Delete events
27

Modification events

(PID) Process:(2728) chrome.exeKey:HKEY_CURRENT_USER\Software\Google\Chrome\BLBeacon
Operation:writeName:failed_count
Value:
0
(PID) Process:(2728) chrome.exeKey:HKEY_CURRENT_USER\Software\Google\Chrome\BLBeacon
Operation:writeName:state
Value:
2
(PID) Process:(2728) chrome.exeKey:HKEY_CURRENT_USER\Software\Google\Chrome\ThirdParty
Operation:writeName:StatusCodes
Value:
(PID) Process:(2728) chrome.exeKey:HKEY_CURRENT_USER\Software\Google\Chrome\ThirdParty
Operation:writeName:StatusCodes
Value:
01000000
(PID) Process:(2976) chrome.exeKey:HKEY_CURRENT_USER\Software\Google\Chrome\BrowserExitCodes
Operation:writeName:2728-13229863664681625
Value:
259
(PID) Process:(2728) chrome.exeKey:HKEY_CURRENT_USER\Software\Google\Chrome\BLBeacon
Operation:writeName:state
Value:
1
(PID) Process:(2728) chrome.exeKey:HKEY_CURRENT_USER\Software\Google\Update\ClientState\{8A69D345-D564-463c-AFF1-A69D9E530F96}
Operation:writeName:dr
Value:
1
(PID) Process:(2728) chrome.exeKey:HKEY_CURRENT_USER\Software\Google\Chrome
Operation:writeName:UsageStatsInSample
Value:
0
(PID) Process:(2728) chrome.exeKey:HKEY_CURRENT_USER\Software\Google\Chrome\BrowserExitCodes
Operation:delete valueName:3120-13213713943555664
Value:
0
(PID) Process:(2728) chrome.exeKey:HKEY_LOCAL_MACHINE\SOFTWARE\Google\Update\ClientStateMedium\{8A69D345-D564-463C-AFF1-A69D9E530F96}
Operation:writeName:usagestats
Value:
0
Executable files
26
Suspicious files
157
Text files
457
Unknown types
24

Dropped files

PID
Process
Filename
Type
2728chrome.exeC:\Users\admin\AppData\Local\Google\Chrome\User Data\BrowserMetrics\BrowserMetrics-5E7F21F1-AA8.pma
MD5:
SHA256:
2728chrome.exeC:\Users\admin\AppData\Local\Google\Chrome\User Data\Default\c58f42c3-2f86-4452-83bb-944babb4bd53.tmp
MD5:
SHA256:
2728chrome.exeC:\Users\admin\AppData\Local\Google\Chrome\User Data\Default\data_reduction_proxy_leveldb\000028.dbtmp
MD5:
SHA256:
2728chrome.exeC:\Users\admin\AppData\Local\Google\Chrome\User Data\Default\BudgetDatabase\LOG.oldtext
MD5:
SHA256:
2728chrome.exeC:\Users\admin\AppData\Local\Google\Chrome\User Data\Default\Platform Notifications\LOG.old
MD5:
SHA256:
2728chrome.exeC:\Users\admin\AppData\Local\Google\Chrome\User Data\Default\BudgetDatabase\LOG.old~RFa66d58.TMPtext
MD5:
SHA256:
2728chrome.exeC:\Users\admin\AppData\Local\Google\Chrome\User Data\Default\Last Tabsbinary
MD5:
SHA256:
2728chrome.exeC:\Users\admin\AppData\Local\Google\Chrome\User Data\Default\data_reduction_proxy_leveldb\LOG.old~RFa66d1a.TMPtext
MD5:
SHA256:
2728chrome.exeC:\Users\admin\AppData\Local\Google\Chrome\User Data\Default\shared_proto_db\LOG.old
MD5:
SHA256:
2728chrome.exeC:\Users\admin\AppData\Local\Google\Chrome\User Data\Default\shared_proto_db\LOG.old~RFa66f0e.TMP
MD5:
SHA256:
Download PCAP, analyze network streams, HTTP content and a lot more at the full report
HTTP(S) requests
13
TCP/UDP connections
157
DNS requests
50
Threats
3

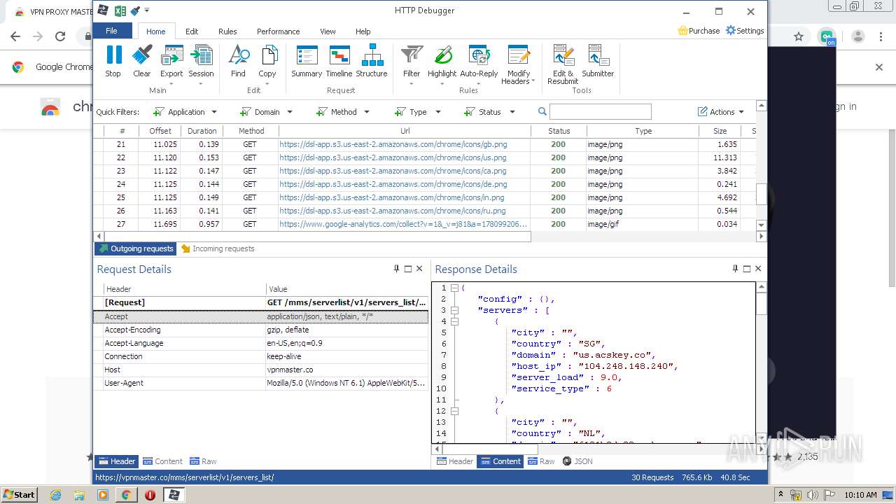
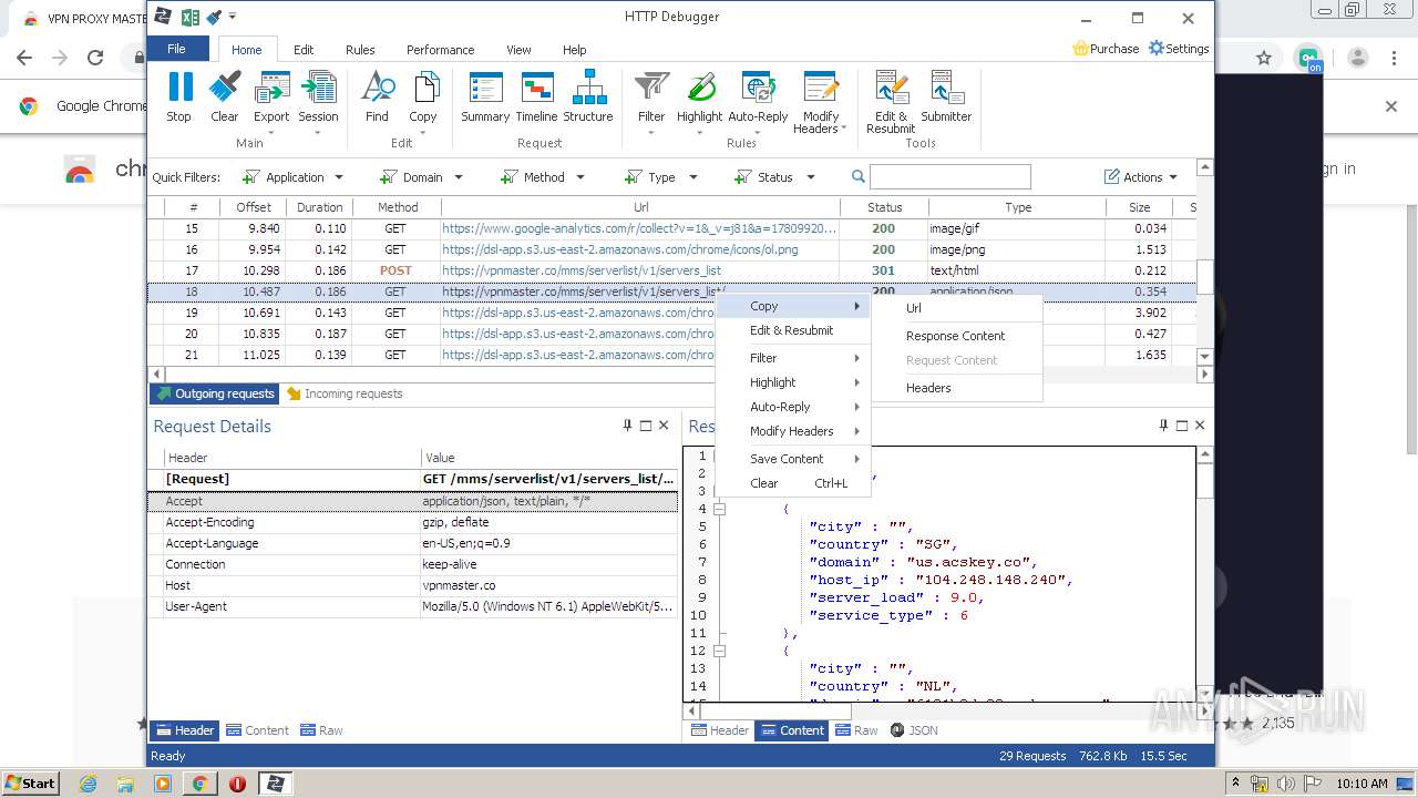
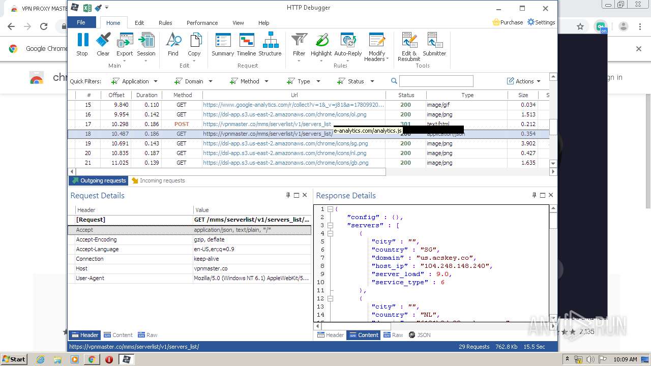
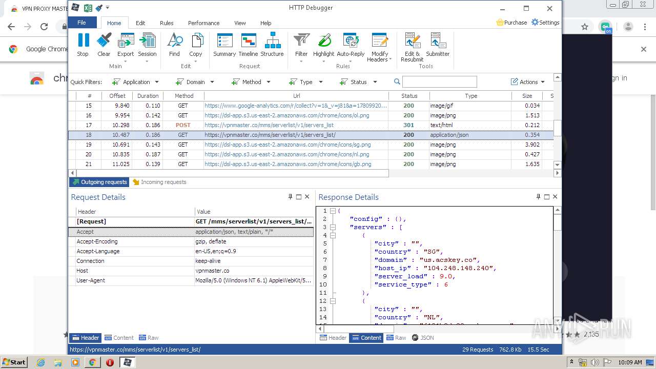
HTTP requests

PID
Process
Method
HTTP Code
IP
URL
CN
Type
Size
Reputation
3260
chrome.exe
GET
302
104.26.9.236:80
http://textuploader.com/
US
suspicious
3840
chrome.exe
GET
302
172.217.16.142:80
http://redirector.gvt1.com/edgedl/chromewebstore/L2Nocm9tZV9leHRlbnNpb24vYmxvYnMvOTRmQUFXVHlhaGJaUTdMLWtCSkNJUl9ZQQ/1.0.0.5_nmmhkkegccagdldgiimedpiccmgmieda.crx
US
html
527 b
whitelisted
3840
chrome.exe
GET
302
172.217.16.142:80
http://redirector.gvt1.com/edgedl/chromewebstore/L2Nocm9tZV9leHRlbnNpb24vYmxvYnMvOWVmQUFXS041NV9ZVXlJVWwxbGc5TUM4dw/7519.422.0.3_pkedcjkdefgpdelpbcmbmeomcjbeemfm.crx
US
html
532 b
whitelisted
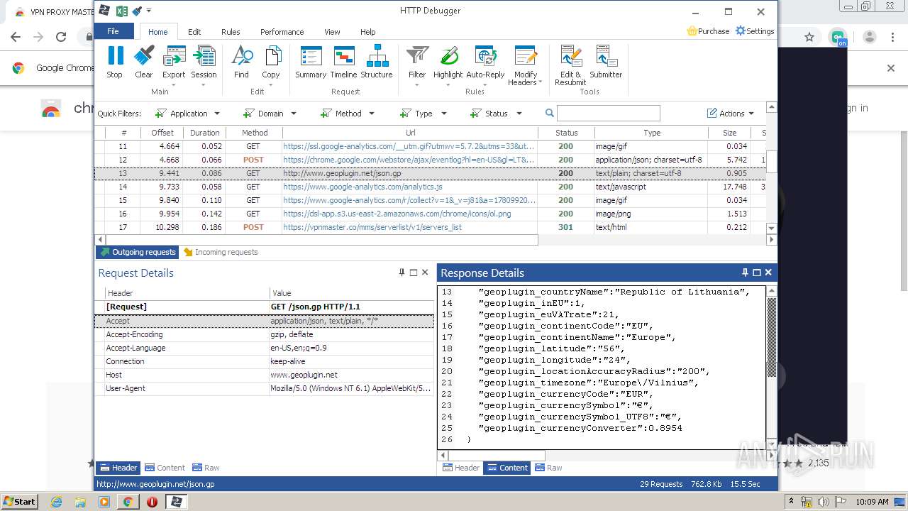
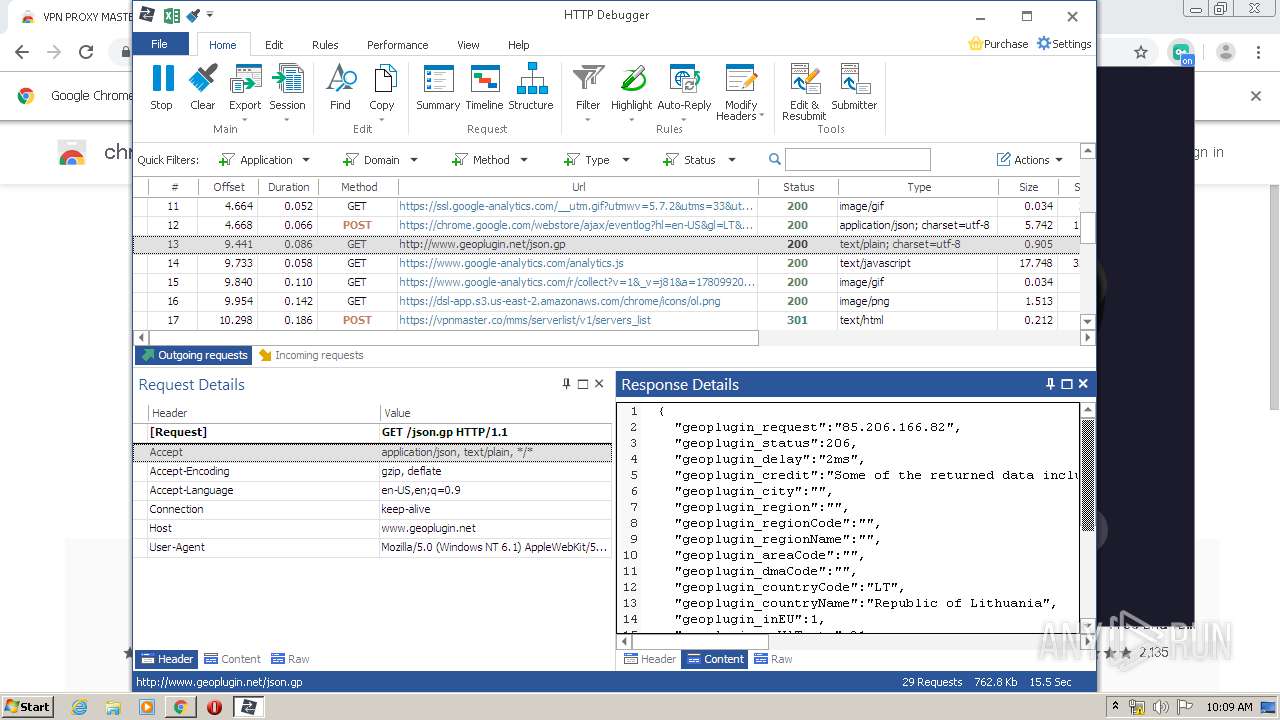
3260
chrome.exe
GET
200
178.237.33.50:80
http://www.geoplugin.net/json.gp
NL
html
927 b
whitelisted
3260
chrome.exe
GET
200
178.237.33.50:80
http://www.geoplugin.net/json.gp
NL
html
927 b
whitelisted
3240
HTTPDebuggerUI.exe
GET
200
93.184.220.29:80
http://ocsp.digicert.com/MFEwTzBNMEswSTAJBgUrDgMCGgUABBTBL0V27RVZ7LBduom%2FnYB45SPUEwQU5Z1ZMIJHWMys%2BghUNoZ7OrUETfACEA%2Fz5hY5qj0aEmX0H4s05bY%3D
US
der
1.47 Kb
whitelisted
3260
chrome.exe
GET
200
178.237.33.50:80
http://www.geoplugin.net/json.gp
NL
html
927 b
whitelisted
3840
chrome.exe
GET
200
87.245.216.147:80
http://r8---sn-gxuo03g-3c2e.gvt1.com/edgedl/chromewebstore/L2Nocm9tZV9leHRlbnNpb24vYmxvYnMvOTRmQUFXVHlhaGJaUTdMLWtCSkNJUl9ZQQ/1.0.0.5_nmmhkkegccagdldgiimedpiccmgmieda.crx?cms_redirect=yes&mh=QJ&mip=85.206.166.82&mm=28&mn=sn-gxuo03g-3c2e&ms=nvh&mt=1585389971&mv=m&mvi=7&pl=23&shardbypass=yes
GB
crx
293 Kb
whitelisted
3840
chrome.exe
GET
200
87.245.216.144:80
http://r5---sn-gxuo03g-3c2e.gvt1.com/edgedl/chromewebstore/L2Nocm9tZV9leHRlbnNpb24vYmxvYnMvOWVmQUFXS041NV9ZVXlJVWwxbGc5TUM4dw/7519.422.0.3_pkedcjkdefgpdelpbcmbmeomcjbeemfm.crx?cms_redirect=yes&mh=bs&mip=85.206.166.82&mm=28&mn=sn-gxuo03g-3c2e&ms=nvh&mt=1585389971&mv=m&mvi=4&pl=23&shardbypass=yes
GB
crx
862 Kb
whitelisted
3260
chrome.exe
POST
200
165.22.34.185:80
http://165.22.34.185/mms/report/v1/connection?time=0.8927098539385296
US
text
3 b
unknown
Download PCAP, analyze network streams, HTTP content and a lot more at the full report

Connections

PID
Process
IP
Domain
ASN
CN
Reputation
3840
chrome.exe
216.58.210.3:443
clientservices.googleapis.com
Google Inc.
US
whitelisted
3840
chrome.exe
216.58.207.78:443
chrome.google.com
Google Inc.
US
whitelisted
3840
chrome.exe
172.217.21.237:443
accounts.google.com
Google Inc.
US
whitelisted
3840
chrome.exe
216.58.206.3:443
www.gstatic.com
Google Inc.
US
whitelisted
3840
chrome.exe
172.217.18.168:443
ssl.google-analytics.com
Google Inc.
US
whitelisted
3840
chrome.exe
216.58.210.10:443
safebrowsing.googleapis.com
Google Inc.
US
whitelisted
3840
chrome.exe
216.58.205.238:443
clients1.google.com
Google Inc.
US
whitelisted
3840
chrome.exe
216.58.205.227:443
ssl.gstatic.com
Google Inc.
US
whitelisted
3840
chrome.exe
172.217.21.195:443
fonts.gstatic.com
Google Inc.
US
whitelisted
3840
chrome.exe
172.217.22.36:443
www.google.com
Google Inc.
US
whitelisted

DNS requests

Domain
IP
Reputation
chrome.google.com
  • 216.58.207.78
whitelisted
clientservices.googleapis.com
  • 216.58.210.3
whitelisted
accounts.google.com
  • 172.217.21.237
shared
www.gstatic.com
  • 216.58.206.3
whitelisted
ssl.google-analytics.com
  • 172.217.18.168
whitelisted
clients1.google.com
  • 216.58.205.238
whitelisted
ssl.gstatic.com
  • 216.58.205.227
  • 172.217.22.3
whitelisted
safebrowsing.googleapis.com
  • 216.58.210.10
whitelisted
fonts.gstatic.com
  • 172.217.21.195
whitelisted
www.google.com
  • 172.217.22.36
malicious

Threats

Found threats are available for the paid subscriptions
3 ETPRO signatures available at the full report
No debug info