URL:

https://firebasestorage.googleapis.com/v0/b/uoss-de7ea.appspot.com/o/index.html?alt=media&token=82748882-105c-4468-a057-04fe37812d5e

Full analysis: https://app.any.run/tasks/98e3a613-f4a2-4159-bac3-a6b41d829442
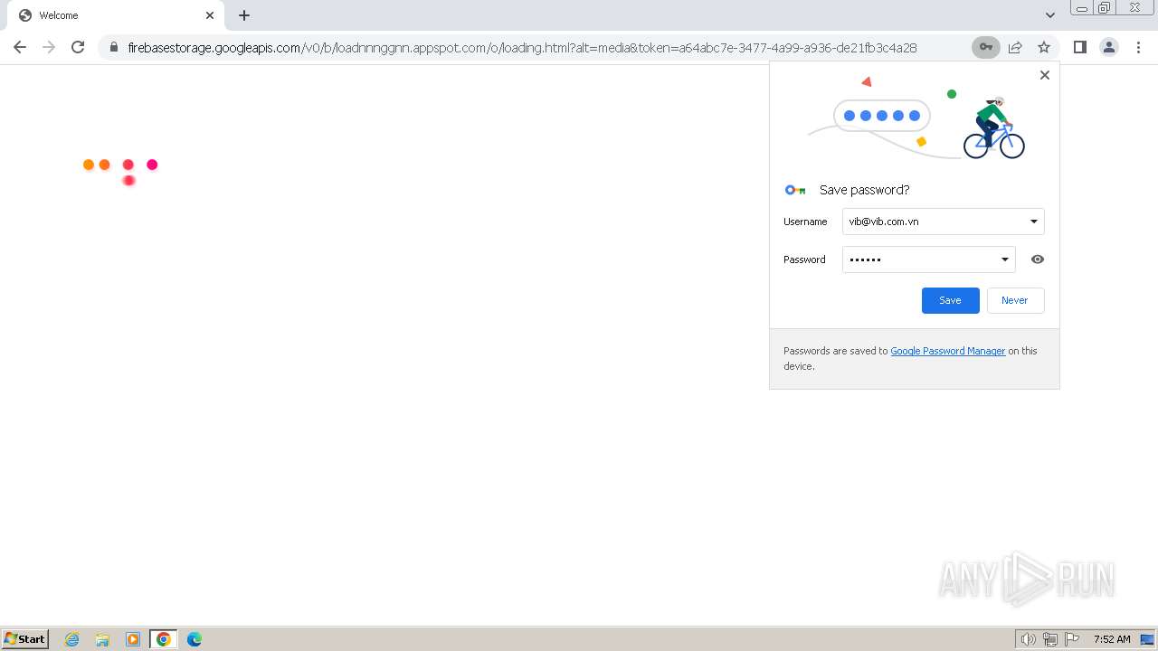
Verdict: Malicious activity
Analysis date: April 25, 2024, 06:51:35
OS: Windows 7 Professional Service Pack 1 (build: 7601, 32 bit)
Tags:
phishing
Indicators:
MD5:

0B484E47F437D158F4469088654417AB

SHA1:

E8834DD4556D98ECC932389E83382FDE8823BF54

SHA256:

176766E9E379FC8188A38A95A488D5388C4B6199663017BBDA7996AD389D83B8

SSDEEP:

3:N8dHElMKKhmHEVTWWIBAzEwRk5INEyRqLYMLTqsVlio:2FElLZH08AznG5INElRTqsVN

ANY.RUN is an interactive service which provides full access to the guest system. Information in this report could be distorted by user actions and is provided for user acknowledgement as it is. ANY.RUN does not guarantee maliciousness or safety of the content.
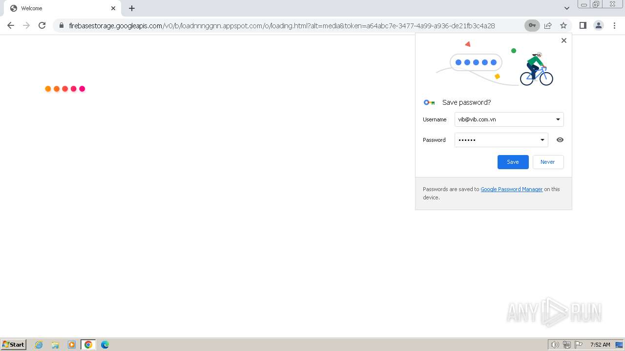
  • MALICIOUS

    • PHISHING has been detected (SURICATA)

      • chrome.exe (PID: 2880)
  • SUSPICIOUS

    No suspicious indicators.
  • INFO

    • Application launched itself

      • chrome.exe (PID: 324)
Find more information about signature artifacts and mapping to MITRE ATT&CK™ MATRIX at the full report
No Malware configuration.
No data.
screenshotscreenshotscreenshotscreenshotscreenshotscreenshotscreenshotscreenshotscreenshotscreenshotscreenshot
All screenshots are available in the full report
All screenshots are available in the full report
Total processes
43
Monitored processes
10
Malicious processes
2
Suspicious processes
0

Behavior graph

Click at the process to see the details
start chrome.exe chrome.exe no specs chrome.exe no specs #PHISHING chrome.exe chrome.exe no specs chrome.exe no specs chrome.exe no specs chrome.exe no specs chrome.exe no specs chrome.exe no specs

Process information

PID
CMD
Path
Indicators
Parent process
324"C:\Program Files\Google\Chrome\Application\chrome.exe" --disk-cache-dir=null --disk-cache-size=1 --media-cache-size=1 --disable-gpu-shader-disk-cache --disable-background-networking --disable-features=OptimizationGuideModelDownloading,OptimizationHintsFetching,OptimizationTargetPrediction,OptimizationHints "https://firebasestorage.googleapis.com/v0/b/uoss-de7ea.appspot.com/o/index.html?alt=media&token=82748882-105c-4468-a057-04fe37812d5e"C:\Program Files\Google\Chrome\Application\chrome.exe
explorer.exe
User:
admin
Company:
Google LLC
Integrity Level:
MEDIUM
Description:
Google Chrome
Version:
109.0.5414.120
Modules
Images
c:\program files\google\chrome\application\chrome.exe
c:\windows\system32\ntdll.dll
c:\windows\system32\kernel32.dll
c:\windows\system32\kernelbase.dll
c:\program files\google\chrome\application\109.0.5414.120\chrome_elf.dll
c:\windows\system32\version.dll
c:\windows\system32\msvcrt.dll
c:\windows\system32\api-ms-win-core-synch-l1-2-0.dll
c:\windows\system32\advapi32.dll
c:\windows\system32\sechost.dll
884"C:\Program Files\Google\Chrome\Application\chrome.exe" --type=renderer --lang=en-US --device-scale-factor=1 --num-raster-threads=2 --enable-main-frame-before-activation --renderer-client-id=5 --mojo-platform-channel-handle=2016 --field-trial-handle=1112,i,11748490700382737829,9405219082060866068,131072 --disable-features=OptimizationGuideModelDownloading,OptimizationHints,OptimizationHintsFetching,OptimizationTargetPrediction /prefetch:1C:\Program Files\Google\Chrome\Application\chrome.exechrome.exe
User:
admin
Company:
Google LLC
Integrity Level:
LOW
Description:
Google Chrome
Version:
109.0.5414.120
Modules
Images
c:\program files\google\chrome\application\chrome.exe
c:\windows\system32\ntdll.dll
c:\windows\system32\kernel32.dll
c:\windows\system32\kernelbase.dll
c:\program files\google\chrome\application\109.0.5414.120\chrome_elf.dll
c:\windows\system32\version.dll
c:\windows\system32\msvcrt.dll
c:\windows\system32\api-ms-win-core-synch-l1-2-0.dll
c:\windows\system32\advapi32.dll
c:\windows\system32\sechost.dll
1376"C:\Program Files\Google\Chrome\Application\chrome.exe" --type=renderer --first-renderer-process --lang=en-US --device-scale-factor=1 --num-raster-threads=2 --enable-main-frame-before-activation --renderer-client-id=6 --mojo-platform-channel-handle=1996 --field-trial-handle=1112,i,11748490700382737829,9405219082060866068,131072 --disable-features=OptimizationGuideModelDownloading,OptimizationHints,OptimizationHintsFetching,OptimizationTargetPrediction /prefetch:1C:\Program Files\Google\Chrome\Application\chrome.exechrome.exe
User:
admin
Company:
Google LLC
Integrity Level:
LOW
Description:
Google Chrome
Exit code:
0
Version:
109.0.5414.120
Modules
Images
c:\program files\google\chrome\application\chrome.exe
c:\windows\system32\ntdll.dll
c:\windows\system32\kernel32.dll
c:\windows\system32\kernelbase.dll
c:\program files\google\chrome\application\109.0.5414.120\chrome_elf.dll
c:\windows\system32\version.dll
c:\windows\system32\msvcrt.dll
c:\windows\system32\api-ms-win-core-synch-l1-2-0.dll
c:\windows\system32\advapi32.dll
c:\windows\system32\sechost.dll
1852"C:\Program Files\Google\Chrome\Application\chrome.exe" --type=renderer --disable-gpu-compositing --lang=en-US --device-scale-factor=1 --num-raster-threads=2 --enable-main-frame-before-activation --renderer-client-id=9 --mojo-platform-channel-handle=936 --field-trial-handle=1112,i,11748490700382737829,9405219082060866068,131072 --disable-features=OptimizationGuideModelDownloading,OptimizationHints,OptimizationHintsFetching,OptimizationTargetPrediction /prefetch:1C:\Program Files\Google\Chrome\Application\chrome.exechrome.exe
User:
admin
Company:
Google LLC
Integrity Level:
LOW
Description:
Google Chrome
Version:
109.0.5414.120
Modules
Images
c:\program files\google\chrome\application\chrome.exe
c:\windows\system32\ntdll.dll
c:\windows\system32\kernel32.dll
c:\windows\system32\kernelbase.dll
c:\program files\google\chrome\application\109.0.5414.120\chrome_elf.dll
c:\windows\system32\version.dll
c:\windows\system32\msvcrt.dll
c:\windows\system32\api-ms-win-core-synch-l1-2-0.dll
c:\windows\system32\advapi32.dll
c:\windows\system32\sechost.dll
2032"C:\Program Files\Google\Chrome\Application\chrome.exe" --type=crashpad-handler "--user-data-dir=C:\Users\admin\AppData\Local\Google\Chrome\User Data" /prefetch:7 --monitor-self-annotation=ptype=crashpad-handler "--database=C:\Users\admin\AppData\Local\Google\Chrome\User Data\Crashpad" --url=https://clients2.google.com/cr/report --annotation=channel= --annotation=plat=Win32 --annotation=prod=Chrome --annotation=ver=109.0.5414.120 --initial-client-data=0xc8,0xcc,0xd0,0x9c,0xd4,0x6ba18b38,0x6ba18b48,0x6ba18b54C:\Program Files\Google\Chrome\Application\chrome.exechrome.exe
User:
admin
Company:
Google LLC
Integrity Level:
MEDIUM
Description:
Google Chrome
Version:
109.0.5414.120
Modules
Images
c:\program files\google\chrome\application\chrome.exe
c:\windows\system32\ntdll.dll
c:\windows\system32\kernel32.dll
c:\windows\system32\kernelbase.dll
c:\program files\google\chrome\application\109.0.5414.120\chrome_elf.dll
c:\windows\system32\version.dll
c:\windows\system32\msvcrt.dll
c:\windows\system32\api-ms-win-core-synch-l1-2-0.dll
c:\windows\system32\advapi32.dll
c:\windows\system32\sechost.dll
2832"C:\Program Files\Google\Chrome\Application\chrome.exe" --type=utility --utility-sub-type=chrome.mojom.UtilWin --lang=en-US --service-sandbox-type=none --disable-quic --mojo-platform-channel-handle=3384 --field-trial-handle=1112,i,11748490700382737829,9405219082060866068,131072 --disable-features=OptimizationGuideModelDownloading,OptimizationHints,OptimizationHintsFetching,OptimizationTargetPrediction /prefetch:8C:\Program Files\Google\Chrome\Application\chrome.exechrome.exe
User:
admin
Company:
Google LLC
Integrity Level:
MEDIUM
Description:
Google Chrome
Exit code:
0
Version:
109.0.5414.120
Modules
Images
c:\program files\google\chrome\application\chrome.exe
c:\windows\system32\ntdll.dll
c:\windows\system32\kernel32.dll
c:\windows\system32\kernelbase.dll
c:\program files\google\chrome\application\109.0.5414.120\chrome_elf.dll
c:\windows\system32\version.dll
c:\windows\system32\msvcrt.dll
c:\windows\system32\api-ms-win-core-synch-l1-2-0.dll
c:\windows\system32\advapi32.dll
c:\windows\system32\sechost.dll
2880"C:\Program Files\Google\Chrome\Application\chrome.exe" --type=utility --utility-sub-type=network.mojom.NetworkService --lang=en-US --service-sandbox-type=none --disable-quic --mojo-platform-channel-handle=1252 --field-trial-handle=1112,i,11748490700382737829,9405219082060866068,131072 --disable-features=OptimizationGuideModelDownloading,OptimizationHints,OptimizationHintsFetching,OptimizationTargetPrediction /prefetch:8C:\Program Files\Google\Chrome\Application\chrome.exe
chrome.exe
User:
admin
Company:
Google LLC
Integrity Level:
MEDIUM
Description:
Google Chrome
Version:
109.0.5414.120
Modules
Images
c:\program files\google\chrome\application\chrome.exe
c:\windows\system32\ntdll.dll
c:\windows\system32\kernel32.dll
c:\windows\system32\kernelbase.dll
c:\program files\google\chrome\application\109.0.5414.120\chrome_elf.dll
c:\windows\system32\version.dll
c:\windows\system32\msvcrt.dll
c:\windows\system32\api-ms-win-core-synch-l1-2-0.dll
c:\windows\system32\advapi32.dll
c:\windows\system32\sechost.dll
3300"C:\Program Files\Google\Chrome\Application\chrome.exe" --type=gpu-process --gpu-preferences=UAAAAAAAAADgACAYAAAAAAAAAAAAAAAAAABgAAAAAAAwAAAAAAAAAAAAAAAQAAAAAAAAAAAAAAAAAAAAAAAAAEgAAAAAAAAASAAAAAAAAAAYAAAAAgAAABAAAAAAAAAAGAAAAAAAAAAQAAAAAAAAAAAAAAAOAAAAEAAAAAAAAAABAAAADgAAAAgAAAAAAAAACAAAAAAAAAA= --use-gl=angle --use-angle=swiftshader-webgl --mojo-platform-channel-handle=1388 --field-trial-handle=1112,i,11748490700382737829,9405219082060866068,131072 --disable-features=OptimizationGuideModelDownloading,OptimizationHints,OptimizationHintsFetching,OptimizationTargetPrediction /prefetch:2C:\Program Files\Google\Chrome\Application\chrome.exechrome.exe
User:
admin
Company:
Google LLC
Integrity Level:
LOW
Description:
Google Chrome
Version:
109.0.5414.120
Modules
Images
c:\program files\google\chrome\application\chrome.exe
c:\windows\system32\ntdll.dll
c:\windows\system32\kernel32.dll
c:\windows\system32\kernelbase.dll
c:\program files\google\chrome\application\109.0.5414.120\chrome_elf.dll
c:\windows\system32\version.dll
c:\windows\system32\msvcrt.dll
c:\windows\system32\api-ms-win-core-synch-l1-2-0.dll
c:\windows\system32\advapi32.dll
c:\windows\system32\sechost.dll
3472"C:\Program Files\Google\Chrome\Application\chrome.exe" --type=gpu-process --gpu-preferences=UAAAAAAAAADgACAYAAAAAAAAAAAAAAAAAABgAAAAAAAwAAAAAAAAAAAAAAAQAAAAAAAAAAAAAAAAAAAAAAAAAEgAAAAAAAAASAAAAAAAAAAYAAAAAgAAABAAAAAAAAAAGAAAAAAAAAAQAAAAAAAAAAAAAAAOAAAAEAAAAAAAAAABAAAADgAAAAgAAAAAAAAACAAAAAAAAAA= --mojo-platform-channel-handle=1060 --field-trial-handle=1112,i,11748490700382737829,9405219082060866068,131072 --disable-features=OptimizationGuideModelDownloading,OptimizationHints,OptimizationHintsFetching,OptimizationTargetPrediction /prefetch:2C:\Program Files\Google\Chrome\Application\chrome.exechrome.exe
User:
admin
Company:
Google LLC
Integrity Level:
LOW
Description:
Google Chrome
Exit code:
0
Version:
109.0.5414.120
Modules
Images
c:\program files\google\chrome\application\chrome.exe
c:\windows\system32\ntdll.dll
c:\windows\system32\kernel32.dll
c:\windows\system32\kernelbase.dll
c:\program files\google\chrome\application\109.0.5414.120\chrome_elf.dll
c:\windows\system32\version.dll
c:\windows\system32\msvcrt.dll
c:\windows\system32\api-ms-win-core-synch-l1-2-0.dll
c:\windows\system32\advapi32.dll
c:\windows\system32\sechost.dll
3744"C:\Program Files\Google\Chrome\Application\chrome.exe" --type=utility --utility-sub-type=storage.mojom.StorageService --lang=en-US --service-sandbox-type=service --disable-quic --mojo-platform-channel-handle=1516 --field-trial-handle=1112,i,11748490700382737829,9405219082060866068,131072 --disable-features=OptimizationGuideModelDownloading,OptimizationHints,OptimizationHintsFetching,OptimizationTargetPrediction /prefetch:8C:\Program Files\Google\Chrome\Application\chrome.exechrome.exe
User:
admin
Company:
Google LLC
Integrity Level:
LOW
Description:
Google Chrome
Version:
109.0.5414.120
Modules
Images
c:\program files\google\chrome\application\chrome.exe
c:\windows\system32\ntdll.dll
c:\windows\system32\kernel32.dll
c:\windows\system32\kernelbase.dll
c:\program files\google\chrome\application\109.0.5414.120\chrome_elf.dll
c:\windows\system32\version.dll
c:\windows\system32\msvcrt.dll
c:\windows\system32\api-ms-win-core-synch-l1-2-0.dll
c:\windows\system32\advapi32.dll
c:\windows\system32\sechost.dll
Total events
2 597
Read events
2 566
Write events
31
Delete events
0

Modification events

(PID) Process:(324) chrome.exeKey:HKEY_CURRENT_USER\Software\Google\Chrome\BLBeacon
Operation:writeName:failed_count
Value:
0
(PID) Process:(324) chrome.exeKey:HKEY_CURRENT_USER\Software\Google\Chrome\BLBeacon
Operation:writeName:state
Value:
2
(PID) Process:(324) chrome.exeKey:HKEY_CURRENT_USER\Software\Google\Chrome\ThirdParty
Operation:writeName:StatusCodes
Value:
(PID) Process:(324) chrome.exeKey:HKEY_CURRENT_USER\Software\Google\Chrome\ThirdParty
Operation:writeName:StatusCodes
Value:
01000000
(PID) Process:(324) chrome.exeKey:HKEY_CURRENT_USER\Software\Google\Chrome\BLBeacon
Operation:writeName:state
Value:
1
(PID) Process:(324) chrome.exeKey:HKEY_CURRENT_USER\Software\Google\Update\ClientState\{8A69D345-D564-463c-AFF1-A69D9E530F96}
Operation:writeName:dr
Value:
1
(PID) Process:(324) chrome.exeKey:HKEY_CURRENT_USER\Software\Google\Chrome\StabilityMetrics
Operation:writeName:user_experience_metrics.stability.exited_cleanly
Value:
0
(PID) Process:(324) chrome.exeKey:HKEY_CURRENT_USER\Software\Google\Chrome
Operation:writeName:UsageStatsInSample
Value:
0
(PID) Process:(324) chrome.exeKey:HKEY_LOCAL_MACHINE\SOFTWARE\Google\Update\ClientStateMedium\{8A69D345-D564-463C-AFF1-A69D9E530F96}
Operation:writeName:usagestats
Value:
0
(PID) Process:(324) chrome.exeKey:HKEY_CURRENT_USER\Software\Google\Update\ClientState\{8A69D345-D564-463c-AFF1-A69D9E530F96}
Operation:writeName:metricsid
Value:
Executable files
0
Suspicious files
10
Text files
31
Unknown types
0

Dropped files

PID
Process
Filename
Type
324chrome.exeC:\Users\admin\AppData\Local\Google\Chrome\User Data\Default\commerce_subscription_db\LOG.old~RF1bde95.TMP
MD5:
SHA256:
324chrome.exeC:\Users\admin\AppData\Local\Google\Chrome\User Data\Default\commerce_subscription_db\LOG.old
MD5:
SHA256:
324chrome.exeC:\Users\admin\AppData\Local\Google\Chrome\User Data\Variationsbinary
MD5:961E3604F228B0D10541EBF921500C86
SHA256:F7B24F2EB3D5EB0550527490395D2F61C3D2FE74BB9CB345197DAD81B58B5FED
324chrome.exeC:\Users\admin\AppData\Local\Google\Chrome\User Data\Default\Site Characteristics Database\LOG.old~RF1bde95.TMPtext
MD5:358570F689377CE6838812643E03734B
SHA256:5B41FCC2E1A843AEAB9437B06E27B798870FF10D86A51B163BF48862BCD32590
324chrome.exeC:\Users\admin\AppData\Local\Google\Chrome\User Data\Default\Sync Data\LevelDB\LOG.old~RF1bde85.TMPtext
MD5:ECD3386BCC950E73B86EB128A5F57622
SHA256:C9A068EAFBC587EDFC89392F64DDD350EEB96C5CF195CDB030BAB8F6DD33833B
324chrome.exeC:\Users\admin\AppData\Local\Google\Chrome\User Data\Default\shared_proto_db\metadata\LOG.old~RF1bdf41.TMPtext
MD5:4E2B7997F4C3647F8D1ADA88339BBBA5
SHA256:C33226C460208AA10537A23CB5128FD887DCBAA335C7DC8BFFBE08A607CCFDF5
324chrome.exeC:\Users\admin\AppData\Local\Google\Chrome\User Data\Default\coupon_db\LOG.old~RF1be5e8.TMP
MD5:
SHA256:
324chrome.exeC:\Users\admin\AppData\Local\Google\Chrome\User Data\Default\coupon_db\LOG.old
MD5:
SHA256:
324chrome.exeC:\Users\admin\AppData\Local\Google\Chrome\User Data\Default\Site Characteristics Database\LOG.oldtext
MD5:825B582C78EC88D54C215EFDF1EAD639
SHA256:367995D01A8F13E5C30C79499F86B034775BFD009D83DC97635DE438D47DFA37
324chrome.exeC:\Users\admin\AppData\Local\Google\Chrome\User Data\Default\AutofillStrikeDatabase\LOG.old~RF1bf2b9.TMP
MD5:
SHA256:
Download PCAP, analyze network streams, HTTP content and a lot more at the full report
HTTP(S) requests
0
TCP/UDP connections
15
DNS requests
16
Threats
6

HTTP requests

No HTTP requests
Download PCAP, analyze network streams, HTTP content and a lot more at the full report

Connections

PID
Process
IP
Domain
ASN
CN
Reputation
4
System
192.168.100.255:137
whitelisted
4
System
192.168.100.255:138
whitelisted
1080
svchost.exe
224.0.0.252:5355
unknown
324
chrome.exe
239.255.255.250:1900
unknown
2880
chrome.exe
108.177.15.84:443
accounts.google.com
GOOGLE
US
unknown
2880
chrome.exe
172.217.16.202:443
firebasestorage.googleapis.com
GOOGLE
US
whitelisted
2880
chrome.exe
142.250.185.138:443
firebasestorage.googleapis.com
GOOGLE
US
whitelisted
2880
chrome.exe
142.250.185.100:443
www.google.com
GOOGLE
US
unknown
324
chrome.exe
224.0.0.251:5353
unknown
2880
chrome.exe
142.250.186.170:443
content-autofill.googleapis.com
GOOGLE
US
whitelisted

DNS requests

Domain
IP
Reputation
accounts.google.com
  • 108.177.15.84
shared
firebasestorage.googleapis.com
  • 172.217.16.202
  • 216.58.212.170
  • 142.250.185.170
  • 142.250.186.42
  • 142.250.186.74
  • 142.250.186.138
  • 142.250.181.234
  • 142.250.185.138
  • 142.250.74.202
  • 172.217.16.138
  • 142.250.185.202
  • 142.250.186.106
  • 142.250.184.234
  • 142.250.184.202
  • 142.250.185.234
  • 172.217.18.10
whitelisted
content-autofill.googleapis.com
  • 142.250.185.138
  • 142.250.185.106
  • 142.250.186.42
  • 142.250.181.234
  • 172.217.23.106
  • 216.58.206.74
  • 142.250.185.74
  • 216.58.212.138
  • 142.250.184.234
  • 142.250.185.234
  • 142.250.185.202
  • 216.58.206.42
  • 172.217.16.202
  • 142.250.186.170
  • 142.250.185.170
  • 172.217.18.106
whitelisted
www.google.com
  • 142.250.185.100
whitelisted
www.googleapis.com
  • 142.250.186.170
  • 142.250.186.42
  • 142.250.74.202
  • 142.250.186.138
  • 142.250.181.234
  • 172.217.18.10
  • 216.58.206.74
  • 142.250.185.74
  • 142.250.184.202
  • 216.58.212.138
  • 172.217.16.202
  • 142.250.186.106
  • 172.217.23.106
  • 216.58.206.42
  • 142.250.186.74
  • 172.217.16.138
whitelisted
wehaveitsure.ro
  • 84.234.97.101
unknown
hackernoon.com
  • 172.67.69.96
  • 104.26.11.89
  • 104.26.10.89
whitelisted
passwordsleakcheck-pa.googleapis.com
  • 172.217.18.10
  • 142.250.186.42
  • 142.250.74.202
  • 216.58.206.74
  • 142.250.185.170
  • 216.58.212.170
  • 142.250.184.202
  • 142.250.186.138
  • 142.250.185.202
  • 142.250.181.234
  • 142.250.185.234
  • 142.250.186.74
  • 142.250.186.106
  • 142.250.184.234
  • 142.250.185.138
  • 172.217.16.202
whitelisted

Threats

PID
Process
Class
Message
2880
chrome.exe
Not Suspicious Traffic
INFO [ANY.RUN] Attempting to connect to TLS FireBase Storage
2880
chrome.exe
Not Suspicious Traffic
INFO [ANY.RUN] Attempting to connect to TLS FireBase Storage
4 ETPRO signatures available at the full report
No debug info